Flowiseを使ってAIエージェントを作ろう!
投稿更新日: 2025/6/5

AIエージェントを構築するオープンソースツール「Flowise」を知っていますか?
Flowiseは、ノーコードに近い操作感でAIエージェントを構築できる強力なツールです。
この記事では、Dockerでの環境構築と開発者向けの利用方法を中心に、Flowiseの魅力と実際の使い方をお伝えします。
公式サイト:Flowise
公式ドキュメント:Getting Started
Flowiseの環境構築:Docker編
Dockerを使用すると、Flowiseを簡単かつ迅速にセットアップできます。公式ドキュメント通りに進めれば、数分で利用可能です!
手順
-
リポジトリをクローン
git clone https://github.com/FlowiseAI/Flowise.git -
dockerディレクトリに移動cd Flowise/docker -
環境設定ファイルを準備
.env.exampleをコピーして.envに名前を変更します。cp .env.example .env -
Dockerを起動
docker compose up -d -
アクセス
ブラウザで
http://localhost:3000を開きます。
開発者向けセットアップ
Flowiseをローカル環境でカスタマイズしたい開発者には、こちらの方法がおすすめです。
事前準備
まずは、必要なツール「pnpm」をインストールします。
npm i -g pnpm
手順
-
リポジトリのルートに移動
cd Flowise -
依存関係をインストール
pnpm install -
ビルド
pnpm build -
Flowiseを起動
pnpm start -
アクセス
http://localhost:3000をブラウザで開きます。
チャットフローの作成:チュートリアル
Flowiseを使えば、AIエージェントのやり取りを視覚的に構築する「チャットフロー」を簡単に作成できます。以下は、具体的な例を使った作成手順です。
ここではOpenAI APIを使用する想定で進めます。
1. Credentialsの設定
使用するAPIに応じてCredential(認証情報)を設定します。例えば、OpenAIのAPIを利用する場合、以下のように設定します。
-
Credentialsのタブに移動
-
「Add Credential」ボタンをクリック
-
「OpenAI API」を選択し、クレデンシャルの名前とAPIキーを入力して保存
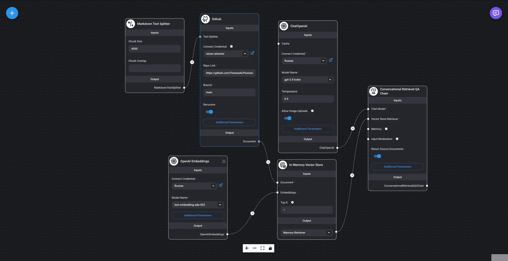
2. テンプレートを利用したチャットフロー作成
Flowiseはテンプレートも提供しており、それをカスタマイズすることで効率的にフローを構築できます。
-
テンプレートを選択
Marketplaceで好きなテンプレート(例:Flowise Docs QnA)を選択し、「Use Template」をクリック。
-
クレデンシャルの設定
「ChatOpenAI」というノードや 「OpenAI Embedding」には上記で設定したcredentialを選択します。
-
ノードをカスタマイズ
ノードをドラッグ&ドロップで編集可能。例えば、「Githubノード」を「Plain Textノード」に置き換えることも簡単です。
-
データを保存
「Plain Text」ノードに適当な公開情報を記入し、ヘッダー右側の保存ボタンからチャットフローを保存します。
編集画面右上の緑のボタンでVectorstore(ベクトルデータベース)にデータを保存することで、問い合わせ可能な状態にします。
-
右上のメッセージボタンを押すとチャットのポップアップが表示されます。AIへの問い合わせのテストができます。
Chainとは?
Flowiseでは、やり取りの流れを「Chain(チェーン)」と呼びます。この構造によって、AIエージェントは会話の文脈を理解し、一貫性のある応答を生成します。
詳細はこちらの解説をご覧ください。
RAG(Retrieval-Augmented Generation)とは?
Flowiseは、外部情報を検索して生成に活用する「RAG(Retrieval-Augmented Generation)」もサポートしています。これにより、大規模言語モデル(LLM)の回答精度を向上させることが可能です。
APIとして利用する方法
Flowiseは、構築したエージェントをAPIとして活用することも可能です。
右上のコードアイコンをクリックすると、APIの使い方が表示されます。これを参考にウェブアプリや他のシステムに組み込むことができます。
詳しくはYoutubeでも解説されているのでぜひ確認してみてください。
まとめ
Flowiseは、ノーコードでも高機能なAIエージェントを構築できる強力なツールです。この記事で紹介したDockerでの簡単セットアップや、開発者向けのカスタマイズ方法を活用して、ぜひFlowiseの可能性を最大限引き出してください。
Flowiseで作ったAIエージェントがどのような未来を切り拓くのか、楽しみですね。
この記事をシェアする
合同会社raisexでは一緒に働く仲間を募集中です。
ご興味のある方は以下の採用情報をご確認ください。









